Add the ports in your Fortinet firewall then your client will receive the instant settings given from EPS Web Console.
Login to your Fortinet Firewall Web portal
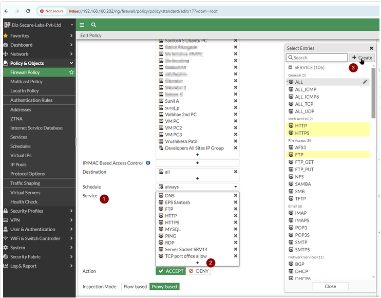
Step 1: Open > Policy & Objects > Firewall Policy

Step 2: Double-click on the main browsing policy and check and add new Service

Step 3: In Service Add New Ports
Port List:
TCP 28446 | TCP 28702 | TCP 28958
TCP 29470 | TCP 29726 | TCP 29982
TCP 30238 | TCP 30494 | TCP 30750

Click OK.
To check the settings are reflected on the client side, just run URLReachableChecker.exe.